1. Introduction
Hydrocracking Unit (HCU) reactors are essential assets in modern refineries, designed to convert heavy hydrocarbon feedstocks into lighter, high-value products like gasoline, diesel, and jet fuel. This process occurs under demanding conditions of high pressure and temperature, driven by the hydrocracking reactors themselves.

The operational lifecycle of these heavy-walled reactors includes critical startup and shutdown phases, which can take several days to complete. During these phases, the reactor materials are exposed to significant risks, including thermal stress, hydrogen embrittlement, and temper embrittlement. Hydrogen embrittlement reduces the material's ductility and load-bearing capacity, while temper embrittlement reduces its toughness over time. These degradation mechanisms increase the risk of brittle fracture, which can lead to catastrophic failures.
To prevent brittle fracture, operators rely on Minimum Pressurization Temperature (MPT) assessments. An MPT defines the lowest temperature at which a reactor can be safely pressurized, ensuring the material maintains sufficient toughness to prevent cracking. Traditionally, MPT assessments have relied on legacy curves that are often overly conservative and do not incorporate the latest technological advancements. This conservatism can lead to unnecessarily slow heat-up and cool-down procedures, resulting in extended downtime and reduced operational efficiency.
1.1. Akselos Solutions for Reactors MPT Assessment
Akselos addresses these challenges by providing an advanced Structural Performance Management (SPM) workflow. This solution uses a physics-based digital twin of the reactor to combine sensor data, inspection reports, and design information into a single, interactive structural dashboard.
By leveraging real-time data, Akselos evaluates stress levels at critical locations such as nozzles and welds against predefined MPT curves. This process enables operators to make informed decisions that optimize throughput while ensuring safety throughout all operational phases.
By leveraging real-time data, Akselos helps develop more accurate and less conservative MPT curves, providing direct feedback on stress levels at critical locations like nozzles and welds. This enables operators to make informed decisions that optimize throughput and ensure safety during all operational phases.
1.2. Intended Audience
This manual is intended for users responsible for building simulation models and configuring MPT assessment criteria using the Reactor Wizards. A background in simulation concepts and familiarity with the Akselos platform is assumed. The software is designed as a tool to assist in operational decisions, which must be made by qualified personnel skilled in the use and interpretation of such results.
2. Before You Begin
2.1. Akselos Integra
Before using the SPM for Reactors tool, it’s helpful to understand how it fits within the broader Akselos Integra® platform. Integra combines local modeling, cloud computing, and centralized data management to support an efficient simulation workflow. This architecture ensures that users can build, solve, and manage models smoothly across connected tools.
- Akselos Modeler (local desktop application): With a set of Reactor Wizards (plugins) installed, it is used to build the Reactor model, define geometry, materials, and load conditions, define MPT curves and sensor information. It serves as the user interface for model setup and post-processing.
- Akselos Cloud (server back-end): Handles all simulation solving processes. Once models are synced from the local machine, the cloud performs high-speed computations without requiring local resources.
- Akselos Portal (web-based front-end): Used to manage collections, organize simulation jobs, track solve progress, and access shared results. It enables collaboration and centralized data control.

Once the model is built in Modeler, it is synced to the Cloud for solving. The Portal manages these synced collections and jobs, while the final results are returned to the Modeler for visualization or accessed through the Portal for review and documentation.
To ensure a smooth setup and workflow, it’s recommended to complete a few setup steps and review relevant support materials on the Akselos Portal.
Specifically, users should:
- Create an Akselos Portal account and ensure access to the necessary workspace and collections. Reference: [ Create Akselos Portal Account ] – Required to access the platform and use the tool.
- Set up a blank collection in the assigned workspace to serve as the foundation for the model. Reference: [ Start Building Your Model with a New Collection ] – Instructions for setting up a new model collection.
Completing these steps and familiarizing with the articles above will help ensure a stable starting point for building and analyzing the reactor models using the SPM for Reactors wizards.
2.2. Structural Performance Management for Reactors - MPT Assessment
The Akselos MPT Assessment is an automated, end-to-end workflow that guides the user from initial setup to live monitoring. The process integrates specialized products (Wizards and a Dashboard) to ensure asset integrity.

Figure 2.1: The Akselos MPT Assessment
As illustrated in the workflow diagram, the process consists of the following stages:
Stage 1 - Model Configuration with Reactor Wizards on Akselos Modeler:
This is the initial setup phase where users use a suite of specialized wizards to create a complete digital foundation for the assessment. Each wizard focuses on a specific configuration task:

Figure 2.2: Three Akselos Reactor Wizards
- Model Configuration Wizard: Automatically generates the two base simulation models needed for the analysis:
Heat Model – Simulates thermal behavior and temperature distribution.
Stress Model – Calculates mechanical stresses and structural response.
- Sensor Information Wizard: Defines digital placeholders (connection points) for each physical sensor, enabling the model to receive and synchronize with live monitoring data.
- MPT Curves Wizard: Allows users to define the Minimum Pressurization Temperature (MPT) safety curves for all critical material zones in the reactor.
The outcome of this stage is a fully configured pair of simulation models, which are then synchronized to the Akselos Cloud, ready for analysis.
Stage 2 - MPT Assessment and Live Processing: Once configured, the models are utilized by the MPT Assessment Applets running on the Akselos Cloud platform.
These applets automatically stream live sensor data from the plant's database and perform the thermo-mechanical analysis in near real-time to calculate the temperature distribution and stress state across the entire reactor.
The process supports both Live Processing for operational monitoring and Manual Processing for "what-if" scenarios using hypothetical data.
Stage 3 - Visualization on the MPT Dashboard: This is the final, operator-facing product where the results from the MPT Assessment Applets are visualized.
- The MPT Dashboard provides a clear, intuitive view of the reactor's status through live monitoring charts and key performance indicators like the Utilization Factor.
- It enables operators to make proactive decisions to optimize heat-up and cool-down rates, safely reduce downtime, and explore the results of what-if scenarios.
This document will focus on the Reactor Wizards used in Stage 1, guiding users through the process of building the simulation models and configuring the MPT assessment. The starting point for this guide is the completion of the initial pre-processing step, specifically the preparation of the CAD and Mesh.
3. Prepare the model
3.1. CAD Requirements
To ensure the Reactor Wizards can correctly process and automate the model setup, the input CAD geometry must adhere to specific guidelines for simplification, componentization, and naming conventions.
Understanding Components and Subdomains
In the Akselos workflow, the main reactor model is divided into larger components, such as the Top Head or Shell, which are meshed as separate files to manage computational complexity. Within each component, smaller geometric regions called subdomains or blocks represent specific areas like nozzles or welds.
These subdomains inherit their names from the original CAD parts, and proper naming is important because the wizards rely on these names to automatically generate stored selections for applying loads and MPT curves. If subdomain naming is not accurate, users can still manually edit or assign these selections within the tool, but preparing consistent names during the CAD and meshing phase helps reduce workload later and ensures a smoother configuration process.
In the Akselos workflow, the main reactor model is first broken down into larger components, such as the Top Head or Shell, which are meshed as separate files to manage computational complexity. Within each component are smaller geometric regions called subdomains or blocks, like individual nozzles or welds. These subdomains, which inherit their names from the original CAD parts, are essential as the wizards identify them by name to automatically assign materials and configure the analysis.

Figure 3.1: Components and Subdomains
Componentization
The global CAD model must be divided into smaller components before meshing. This practice is essential for the solver to manage the model efficiently and for the wizards to function correctly.
Key Guidelines:
- Component Size: The number of Degrees of Freedom (DoFs) for any single component must not exceed 500,000.
- Simplification: To improve computational efficiency, certain details can be removed or simplified, including insulation, bolts, holes, and lifting lugs. For example, gaps between nozzles can be filled.
- Splitting Locations: Avoid splitting the geometry at regions that experience high stress, such as nozzle-to-shell junctions or major weld lines, to ensure analysis accuracy. The model should be cut in the shell layer, not directly on welds or nozzles.
Component and Block Naming
Applying a consistent naming convention to components and subdomains (blocks) is essential for streamlining the configuration process. The wizards use specific keywords and suffixes in these names to automatically identify regions, generate stored selections, and simplify later steps in the workflow. This preparation ensures a smoother experience when assigning loads and MPT curves and reduces manual edits.
Table 3.1: Component Naming Conventions.

The subdomain name is critical for automation. The wizards parse this name to perform two key actions:
1. Automatic Nozzle Load Creation: Any subdomain with "Nozzle" in its name will be identified for the automatic application of nozzle loads.
2. MPT Curve Assignment: The wizard reads the name with “mpt_region”to create Stored Selections, which are then used to assign the correct MPT curves to the corresponding regions of the model.
The naming convention is as follows:
{Component Prefix}_{Subdomain Type}_{ID*}_mpt_{Region Type}_{Material}
- {Component Prefix}: Identifies the main component, such as TP (Top), VS (Shell), or BP (Bottom).
- {Subdomain Type}: The type of subdomain, such as Nozzle, Weld, or Shell.
- {ID}: A unique identifier from the design drawings.
- mpt: A mandatory keyword signaling that the subdomain is part of the MPT assessment.
- {Region Type}: Specifies the material region type, such as weld, forging, or base metal.
- {Material}: Includes the material code or description. While this is not used for automation, adding it to the name helps users quickly recognize and assign the correct material later in the Material Definition step of the wizard. The material specification code.
Note: (*) The {ID} should correspond to the name or identifier from the design drawings (e.g., Nozzle_K1).Examples:
Table 3.2: Subdomain Naming Conventions.

3.2. Mesh Requirements
The Reactor Wizards in Akselos rely on a correctly formatted and high-quality mesh to automatically detect key regions and configure simulation models. Before importing the mesh into Akselos Modeler, it is essential to follow the specifications outlined below.
General Mesh Requirements
- Supported Format:
Exodus Mesh (.exo)
Abaqus Mesh (.inp)
Nastran Mesh (.nas, .bdf, .dat)
- Element Type: Mesh elements must be either solid hexahedral or tetrahedral, suitable for 3D thermal-structural analysis.
- Jacobian Check: For software acceptance, the Jacobian value of all elements must be greater than 10⁻⁸.
- Scaled Jacobian: For industrial use, a Scaled Jacobian of at least 0.2 is required.
- It is recommended to inspect mesh quality in the meshing tool prior to import.
Note: Material assignment is not required at this stage and can be completed later within the software. Refer to the material definition section for further details.
Specific requirement for automation
Akselos uses stored selections to group specific entities (such as nodes, elements, or surfaces) for applying boundary conditions, loads, and for post-processing tasks. These selections are automatically created by the system using the mesh’s embedded entity sets, which may include sidesets, nodesets, or blocks. This automated process ensures accurate mapping of model regions while reducing manual effort during configuration. Akselos uses stored selections to define sets of entities (such as nodes, elements, faces) for applying boundary conditions, loads, and for post-processing. These selections are automatically generated based on the mesh’s embedded entity sets, which include sidesets, nodesets, or blocks.

Figure 3.2: Preprocessing Workflow: CAD, Meshing, and Model Setup
Key Terminology
- Stored Selection: A named set of geometric entities (faces, volumes, etc.) saved in the model to allow easy referencing across simulations.
- Sideset: A group of element faces used to define boundaries for loads, constraints, or thermal conditions. These are commonly used to apply pressure, convection, or fixed supports.
- Block: A group of mesh elements, typically used to assign materials or identify distinct components (e.g., shell, skirt, nozzle).
For more details on entity grouping and how stored selections are handled in Akselos, refer to:
The mesh file must include these sets with predefined integer IDs and consistent naming conventions. These IDs serve as triggers for the Reactor Wizards to automatically assign selections and conditions in both the heat and structural models.
3.3. Sideset ID Definitions for Reactors Wizards
The following sideset IDs must be included in the mesh for the Reactor Wizards to function properly. Each ID corresponds to a specific physical region or boundary condition in the model.
Table 3.3: Sideset ID convention for Reactors Wizards.

Make sure these sets are defined in the mesh before import. The absence of required IDs or poor mesh quality will prevent the wizard from running automated setup steps successfully.
4. Reactor Model-Load Configuration Wizard
After completing the data preparation, the next steps in the wizard configure the simulation models. The tool automates the setup of two distinct models for a comprehensive thermo-structural analysis:
- A heat model for the heat transfer analysis.
- A structural model for the stress analysis.

Figure 4.1: Workflow of Reactor Model-Load Configuration Wizard
The setup for any simulation model in Akselos follows a standard workflow of defining Boundary Conditions, Stored Selections, and Load Cases. This wizard automates these steps based on the mesh properties and user inputs.

Figure 4.2: Reactor Model-Load Configuration Wizard Navigation
Boundary Condition: These are the model's constraints. The wizard automatically applies a fixed constraint to the surface defined with sideset ID 300 in the mesh.
Stored Selection: These are groups of entities (like subdomains or surfaces) created for various purposes. In this wizard, they are primarily used to group all subdomains and surfaces that will receive the same load values, which simplifies the setup of load cases.
Load Case: This defines the specific loads applied during an analysis. The wizard creates different load cases tailored to the heat transfer and stress analyses, which will be detailed in the following sections.

Figure 4.3: Reactor Model-Load Configuration interface
These models typically share identical material properties, differing only in their respective loads. The subsequent sections will detail the specific load cases required for each simulation model and outline their configuration processes.
4.1. Model Initialization
The Model Initialization tab is the first step in the Reactor Model-Load Configuration wizard. Its purpose is to import the pre-processed component mesh files and assemble them into two cohesive reactor models (heat model and structural model) within a new or existing collection.

Figure 4.4: Information about the Model Initialization tab
1. Add Meshes: This button opens a file dialog, allowing users to select the component mesh files for the reactor. The mesh files must be prepared according to the guidelines specified in the Prepare the Model section.
2. Clear: This button removes all files from the Mesh List, allowing users to restart the selection process.
3. Mesh List: This table displays the mesh files selected for import.
- Mesh Filename: Shows the name of the source file.
- Component to Create: Shows the name of the component that will be created in the Akselos model, derived from the filename.
- Status: Indicates if the component has been successfully created.
- Logs: Provides a link to view detailed logs for each component's import process.
4. Import Mesh and Generate Reactor Models: This button begins the automated process of importing the meshes and building the thermal and structural models.
Note: Each time users click this button, it will overwrite any model that already exists in the current collection. This feature allows users to modify the settings and regenerate the model, ensuring each collection contains only one definitive model.
How to import mesh files
Step 1: Click the Add Meshes button and select all the required mesh files for the reactor.
Step 2: Once selected, the files will appear in the Mesh List. Verify that all components are listed correctly.
Step 3: Click the Import Mesh and Generate Reactor Models button to start the process. Users can monitor the progress in the log panel at the bottom of the window.
4.2. Material Definition
This step functions as a material library for the model. For an accurate thermo-structural analysis, the material properties must be defined as temperature-dependent, as their behavior changes significantly with temperature. Before using the wizard, users should prepare this data in a structured format.
Figure 4.5: Information about the Material Definition tab
1. Material List: This area lists all materials defined for the model. By default, two temperature-dependent materials are created, which can be edited but not deleted.
2. Add Material: This button allows users to create a new material entry in the list.
3. Action Column: Contains a delete icon to remove a user-created material.
4. Material Properties View: The main panel on the right, where users input the prepared temperature-dependent data for the selected material.
5. Search: Find a specific material by name.
Tips: To rename a material, click on the item on the table list → In the Materrial Properties, click on the the material name → Press F2 to rename.Data Preparation
Users should gather the following material properties by defining a set of temperature points and providing the corresponding value for each property at each point.
- Temperature: The set of temperature points at which all other properties are defined.
- Young's Modulus (E): Measures the material's stiffness.
- Poisson's Ratio (ν): Describes the material's tendency to deform in directions perpendicular to the direction of loading.
- Mass Density (ρ): Defines the mass per unit volume of the material.
- Coefficient of Thermal Expansion (α): Governs how much a material expands or contracts with a change in temperature.
- Thermal Conductivity (k): Defines how quickly heat flows through the material.
- Specific Heat (Cp): Represents the material's capacity to store heat.
Below is an example of how the material data should be structured, using the default values from the wizard.
Example material data
Constant Property:
- Mass Density (ρ): 7850 kg/m³
Temperature-Dependent Properties:
Table 4.1: Example of temperature-dependent properties

Note on Interpolation: The software uses the data points users provide to calculate material properties at any temperature required by the simulation. For temperatures that fall between the points in the table (e.g., 350 K), the values are determined using linear interpolation. Because material properties often follow a non-linear curve, providing more temperature points allows for a more accurate approximation of the material's true behavior and leads to more accurate results.
How to define materials
Step 1: Select a default material from the list to edit, or click Add Material to create a new one.
Step 2: In the Material Properties View, click on the values for each property (mass_density, poisson_ratio, temperature, etc.) to edit them.
Step 3: Enter the temperature-dependent data users prepared earlier, ensuring it is in the correct format (e.g., [temp1, temp2, ...], [value1, value2, ...]*[Unit]).
For example: Temperature - [294.15, 394.15, 505.15, 589.15, 672.15, 755.15]*K
Step 4: Once all materials are defined, click Next to proceed.
4.3. Heat Model Configuration
The heat model is designed to perform a heat transfer analysis that determines the temperature distribution across the entire reactor. This temperature field is a critical input for subsequent stress analysis because it defines the thermal loads acting on the structure.
During typical reactor operation, heat transfers from the hot process fluid inside the vessel, conducts through the thick steel walls, and dissipates to the cooler ambient environment. This dissipation occurs primarily through two mechanisms, convection and radiation, which must be accurately represented in the model.
This tool will help create a base simulation model for heat transfer analysis using default placeholder values. The model is cloud-ready, and once live sensor data (such as thermocouples and metal temperature sensors) is integrated, these placeholders will be automatically updated, ensuring the model reflects real operating conditions for accurate calculations and calibration.
Note: The thermal loads defined in this wizard (such as convection and radiation loads) act as default values or placeholders. These are necessary for setting up the initial heat transfer model. However, when the model is connected to live monitoring, key parameters like ambient temperature and surface temperature within these loads will be continuously updated using real-time data from thermocouples and other temperature sensors. Other parameters, such as emissivity or heat transfer coefficients, remain constant unless manually calibrated later.
Materials
This tab allows users to assign the materials defined in the Material Definition library to each subdomain of the heat transfer model. Proper material assignment ensures accurate thermal properties for the simulation
Figure 4.6: Information about the Heat Model Configuration - Material tab
How to assign material
Step 1: Expand the tree to locate the desired subdomain.
Step 2:Select the subdomain.
Step 3: In the Properties Panel on the right, locate the MaterialRef property.
Step 4: Open the dropdown menu and choose the appropriate material (e.g., Default Heat Material) from the previously configured library.
Step 5: Repeat the process for all subdomains. To apply the same material to multiple subdomains at once, hold Shift or Ctrl while selecting them.
Stored selection
This tab organizes different entities of the model into groups (Stored Selections) to simplify the application of loads and properties. This process is automated based on the sideset IDs from the mesh.

Figure 4.7: Information about the Heat Model Configuration - Stored Selection tab
1. Stored Selection Table: This table lists all the groups created by the wizard.
- Name: The unique name of the Stored Selection. The wizard automatically creates the following default Stored Selections:
- Inner Surface Convection
- Outer Surface Convection
- Skirt Inner Surface Convection
- Skirt Outer Surface Convection
- BP Outer Surface Convection
- Radiation
- All Inner Surfaces
- All Outer Surfaces
- Skirt_Components
- BottomPart_Components
- Other_Components
The table below shows how the wizard automatically maps sideset IDs to Stored Selections, which are then used to create load cases.
Table 4.2: Sideset and Block ID/Naming Conventions for Mapping to Stored Selections

- Type: The type of entity in the group, either Components or Boundary Sets (surfaces).
- Action: Provides options to modify the selection.
- Edit: Add/remove any available entities to a collection
- Delete: Remove a collection
- Add new: Offer the user the ability to define a new stored selection for the specific purpose.
2. Properties Panel: When a Stored Selection is chosen from the table, this panel on the right displays its detailed properties for review and editing.
Since this stage only serves as a placeholder for the base heat transfer model, default values are automatically assigned. These values do not require user adjustment because they will be replaced once the model is online and real-time sensor data (such as thermocouples and metal temperature sensors) begins streaming in. This process ensures that the model starts with reasonable defaults while preparing for calibration and refinement based on actual operating conditions.
- Boundary Condition Properties (Applied to Boundary Sets):
- initial_temperature: Specifies the starting temperature for selected surfaces at the beginning of a transient thermal analysis. (Default: 300 K)
- Component Group Properties (Applied to Component Groups):
- htc_inner / htc_outer: Defines the Heat Transfer Coefficient (HTC), representing the convective heat transfer rate. (Defaults: 11.4 and 4.3 W/m²·K)
- outer_temperature: Sets the default ambient temperature outside the reactor. (Default: 298.15 K)
These placeholder values will serve as inputs for the load case configuration in the next section and will later be updated using actual sensor data.
3. Figures: Each stored selection is accompanied by a demonstration figure.
How to Modify Stored Selections
- Edit Properties: Select any Stored Selection from the table and change its values directly in the Properties Panel on the right.
- Delete a Selection: Click the delete icon (trash can) in the Action column next to a user-created Stored Selection.
Note: Default selections cannot be deleted.
- Add a New Selection: Click the Add New button at the top right. A new row will appear in the table, allowing users to define a custom group of components or surfaces for advanced use cases.
Load Cases
This final tab displays the thermal load cases that the wizard has automatically created and applied to the model using the predefined Stored Selections. These load cases define how heat is transferred from the reactor to its surroundings during operation.
- Convection Loads: These loads simulate heat transfer between the component surfaces and surrounding fluids through convection. Heat flows from the surface to the fluid (or vice versa) based on the temperature difference and a heat transfer coefficient.
- Radiation Load: This load represents heat exchange via thermal radiation, where energy is emitted from a surface in the form of electromagnetic waves. It depends on surface emissivity and the temperature difference between the surface and its surroundings.
Each of these loads is linked to a corresponding Stored Selection. At this stage, the wizard assigns placeholder values for parameters such as ambient temperature, heat transfer coefficients, and emissivity. These values are used to initialize the base model and will later be replaced with real-time sensor data, ensuring the model accurately reflects operating conditions.

Figure 4.8: Information about the Heat Model Configuration - Load Cases tab
1. Heat Model Load Cases: The tree view on the left lists all loads created by the wizard, organized by type. The wizard automatically creates the following default load cases:
- Convection Loads:
- Outer Surface Convection
- Skirt Inner Surface Convection
- Skirt Outer Surface Convection
- BP Outer Surface Convection
- Radiation Load
2. Properties Panel: When a load case is selected from the tree, this panel on the right displays its detailed properties for review and editing. Currently, the wizard assigns placeholder values for all properties. These serve only as initial defaults and do not require modification. Once the model is connected to real-time sensor data, these values, such as ambient temperatures and coefficients, will be automatically updated to ensure accurate heat transfer calculations and coefficient calibration.
Convection Loads Properties
The heat exchange rate is determined by the convection coefficient and the difference between the surface temperature and the fluid temperature. This setup assumes the surrounding fluid acts as a thermal sink or source, absorbing or releasing heat to the component surface. In finite element modeling, this condition introduces a boundary contribution that can be approximated using a lumped (diagonal) representation for computational efficiency.
- Stored Selection: Associates the load with a specific surface group (e.g., Outer Surface Convection).
- ambient_temperature: Initial placeholder, taken from the outer_temperature parameter in the component group. (Default: 298.15 K)
- convection_coefficient: Initial placeholder from the component group’s htc_inner or htc_outer values. (Default: 4.23 W/m²·K)
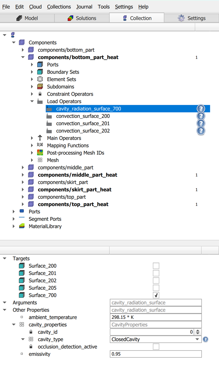
Radiation Load Properties
The rate of heat exchange depends on the surface emissivity and the temperature difference between the surface and the environment. For more advanced cases, additional numerical parameters, such as occlusion handling or clustering, can be included under cavity properties.

Figure 4.9: Radiation Load Properties shown in the Load Operator
- Stored Selection: Associates the load with the Radiation surface group.
- ambient_temperature: Initial placeholder, taken from the outer_temperature parameter in the component group. (Default: 298.15 K)
- emissivity: Defines the surface’s ability to emit thermal radiation, with a value between 0 and (Default: 0.95)
How to Modify Load Cases
- Edit Properties: Select any load case from the tree view. Its details will appear in the Properties Panel on the right, where users can directly update the values.
- Edit Stored Selection: Choose a load case and update its associated Stored Selection to change the group of surfaces or components it applies to.
4.4. Structural Model Configuration
The structural model is intended to perform a stress analysis that evaluates stresses, strains, and displacements throughout the reactor. This analysis incorporates temperature distributions from the heat model along with mechanical loads, such as internal pressure and self-weight, to provide a comprehensive assessment of the vessel’s structural integrity.
This tool will help create a base simulation model for structural analysis using default placeholder values. The model is cloud-ready, and once live sensor data (such as internal pressure and temperature readings) is integrated, these placeholders will be automatically updated, allowing the model to deliver near real-time structural assessment and integrity monitoring.
Note: The mechanical loads users define in this wizard (such as internal pressure) serve as default values or placeholders. They are essential for setting up the initial simulation model. However, when the model is used for live monitoring, the Pressure load value will be continuously overwritten by the real-time data from the connected pressure sensors. Other loads, like self-weight, are constant.
Materials
Material assignment for the structural model follows the same process as described for the heat model. Typically, both models share the same material definitions for consistency. Please refer to the steps in the heat model section above.
Stored Selections
Similar to the Heat Model setup, this tab categorizes specific regions of the structural model into Stored Selections, which simplify the process of applying structural loads and properties. These groups are automatically created by the wizard using mesh information, such as sideset IDs and subdomain naming conventions.
Figure 4.10: Information about the Structural Model Configuration - Stored Selection tab
1. Stored Selection Table: This table lists all the groups created by the wizard.
- Name: The unique name of the Stored Selection. The wizard automatically creates the following default Stored Selections:
- Nozzle_X (one for each nozzle detected in the model)
- Inner_Pressure (inner wall surfaces where internal pressure is applied)
- AllSubdomains (entire model domain for global properties like self-weight)
The table below shows how the wizard automatically maps sideset IDs to Stored Selections, which are then used to create load cases.
Table 4.3: Sideset and Block IDs Conventions for Mapping to Stored Selections.

- Type: The type of entity in the group, either Components or Boundary Sets (surfaces).
- Action: Provides options to modify the selection.
- Edit: Add/remove any available entities to a collection
- Delete: Remove a collection
- Add new: Offer users the ability to define a new stored selection for a specific purpose.
2. Properties Panel: When a Stored Selection is chosen from the table, this panel on the right displays its detailed properties for review and editing. At this stage, these values serve as placeholders for building the base structural model. They are automatically assigned by the wizard and typically do not require user modification. These properties are essential for initial configuration and will be used in load definitions such as thermal expansion or pressure calculations.
Temperature Properties (Applied to Boundary Sets such as Nozzles)
- body_temperature: Defines the reference temperature of the component, which is used for thermal expansion calculations. (Default: 300 K)
- environment_temperature: Specifies the stress-free reference temperature, where no thermal expansion occurs.
Nozzle Area Properties (Applied to Nozzle Selections)
- inner_area / outer_area: These geometric properties are automatically computed by the wizard and represent the nozzle’s internal and external cross-sectional areas. They are primarily used for calculations related to nozzle loads.
3. Figures: Each stored selection is accompanied by a demonstration figure.
How to Modify Stored Selections
- Edit Properties: Select any Stored Selection from the table and change its values directly in the Properties Panel on the right.
- Delete a Selection: Click the delete icon (trash can) in the Action column next to a user-created Stored Selection.
Note: Default selections cannot be deleted.
- Add a New Selection: Click the Add New button at the top right. A new row will appear in the table, allowing users to define a custom group of components or surfaces for advanced use cases.
Load Cases
In this simulation, several types of loads can contribute to the overall stress in the reactor, such as mechanical forces, thermal effects, and external piping influences. To ensure clarity and focus, the structural model in this setup considers only the most significant loads that impact the vessel’s integrity. These include:
- Internal Pressure: The main mechanical load generated by the high-pressure process fluid inside the vessel.
- Thermal Expansion: Stresses caused by temperature variations within the reactor walls, based on results from the heat model.
- Self-Weight: The gravitational load due to the reactor’s own mass.
- Nozzle Loads: Represents the thrust pressure effect generated by the internal operating pressure acting on the cross-sectional area of the nozzle bore. This pressure creates an axial force that would normally be transmitted through the connected piping system. External forces and moments are transmitted through connected piping systems acting on the nozzles.
This final tab displays the structural load cases that the wizard has automatically created and assigned to the model based on the predefined Stored Selections. These load cases represent the key mechanical and thermal effects considered in the structural analysis.

Figure 4.11: Information about the Structural Model Configuration - Load Cases tab
1. Structural Model Load Cases: The tree view on the left lists all loads created by the wizard, organized by type. The wizard automatically creates the following default load cases:
- A Nozzle load for each nozzle.
- Inner Pressure
- SelfWeight
- Thermal Expansion
2. Properties Panel: Similar to the corresponding tab in the heat model, when a load case is selected from the tree, this panel on the right displays its detailed properties for review and editing. Initially, the wizard assigns placeholder values as defaults, which do not require manual changes. Once the model is connected with live sensor data, these placeholders will be automatically updated with those and the results from the heat model.
Nozzle Loads
These nozzle loads are automatically determined by combining the internal pressure value from live sensor data with the nozzle area pre-calculated during model setup, and applying an equivalent normal load on the flange pitch surface.
- Stored Selection: Associates the load with a specific Nozzle_X surface group, which contains the nozzle’s area information.
- normal_load: A placeholder representing the equivalent pressure on the pitch surface. In live monitoring, this value is updated automatically based on the internal pressure from sensors. The default placeholder is calculated using the default internal pressure defined during model setup.
Pressure
This load applies internal pressure from the process fluid to the reactor’s inner surface. Initially defined as a placeholder, the value is automatically updated with pressure sensor data during live monitoring
- Stored Selection: Links the load to the Inner_Pressure surface group.
- normal_load: Internal pressure acting on the surface. (Default: -3 MPa, negative indicates inward pressure)
SelfWeight
Self-weight represents the constant gravitational force acting on the reactor’s entire structure. It is computed automatically using the material density and geometry of the model. This load does not change during live monitoring since these properties remain constant.
- Stored Selection: Applied to AllSubdomains.
- Properties: Direction and magnitude of gravitational acceleration. (Default: [0, 0, -9.81 m/s²])
ThermalExpansion
Thermal expansion stresses are computed using the temperature distribution from the heat model solution combined with the material’s information. No manual input is required for this load case, as it dynamically reads results from the heat analysis stage when coupled.
- Stored Selection: Applied to AllSubdomains.
How to Modify Load Cases
- Edit Properties: Select any load case from the tree view. Its details will appear in the Properties Panel on the right, where users can directly update the values.
- Edit Stored Selection: Choose a load case and update its associated Stored Selection to change the group of surfaces or components it applies to.
4.5. Asset - Metadata
This section of the tool allows users to define key equipment metadata, such as dimensions, operating conditions, and material specifications. These details include parameters like inner radius, shell thickness, working pressure, temperature, and operating periods, which are important for accurate modeling and contextual understanding of the asset.

Figure 4.12: The Asset - Metadata tab
Once these values are configured and the model is connected to the dashboard, the same information is displayed on the Home page of the MPT Dashboard, giving operators a clear overview of critical reactor specifications alongside real-time monitoring data.

Figure 4.13: Data filled in the Assest - Metadata tab is shown on the Home Page of MTP Dashboard
5. Reactor MPT Analysis Configuration Wizard
5.1. MPT Calculation
Once the two base simulation models (Heat and Stress) have been created, the process moves to MPT Analysis Configuration. Here, the user defines MPT curves and sets calculation targets. These curves are stored in a centralized library and can be assigned either to specific regions (via stored selections) or along defined Stress Classification Lines (SCL). After this step, the base models are fully prepared with both load configurations and MPT configurations for assessment.

Figure 5.1: Workflow of the MPT Analysis Configuration
This approach replaces the previous method of hard-coding these curves in the backend and offers greater flexibility. If safety requirements change or new material data becomes available, users can simply update the curves within the model and sync to the cloud without modifying the underlying logic or rebuilding the model.
For this purpose, we provide a dedicated tool that allows users to configure the Minimum Pressurization Temperature (MPT) limits directly within the simulation model.

Figure 5.2: The Reactor MPT Analysis Configuration Navigation

Figure 5.3: Reactor MPT Analysis Configuration interface
5.2. MPT Curves Definition
This section functions as a centralized MPT Curve Library, where users create and manage the Minimum Pressurization Temperature (MPT) curves used for different material zones in the reactor.

Figure 5.4: MPT Curve List/Table/Chart
1. MPT Curve List: Displays all MPT curves currently defined in the library. Each entry includes key details such as curve name, associated material, and a Status indicator showing whether the curve is new, not yet assigned, or already linked to a calculation target.
2. Details Table: When users select a curve from the list, this table reveals its underlying data points, mapping Temperature [°C] against Allowable Stress [MPa]. Here, users can review, edit, or add new points to refine the curve.
3. Chart View: Offers an interactive visual representation of the selected curve, updating dynamically as data points are modified. This visual feedback helps ensure the curve shape aligns with design or regulatory requirements.
How to manage and edit MPT Curves
This section allows users to manage both the overall list of MPT curves and the individual data points that define each curve.
- Managing Curves: Use the + and – icons above the MPT Curve List to add a new curve or remove an existing one.
- Editing a Curve: To modify an existing curve, select it from the list. In the Details Table, users can edit any row by adjusting the Temperature and Allowable Stress values. Use the + and – icons above the table to add or delete data points as needed.
- Bulk Management: For efficiency, the menu provides the following options:
- Download Template CSV: Get a file in the correct format for defining curves.
- Import CSV: Upload a predefined set of curves in bulk.
- Export CSV: Save the current curve set for backup or reuse.
- Download Template CSV: Get a file in the correct format for defining curves.

Figure 5.5. Template MPT Curves file
Note: When creating or importing curves, ensure that all values in the template are defined using Celsius (°C) for temperature and MPa for allowable stress. This maintains consistency across the MPT assessment process.
5.3. MPT Calculation Target
This step defines where the MPT assessment will be performed by assigning the appropriate MPT curves to specific regions or paths in the model. Two methods are available for defining these target zones:
Method 1: Stored Selection Calculation
This method is suitable for evaluating general material zones such as welds, forgings, or base metal regions. It uses the component naming convention established during the CAD and Mesh preparation phase.

Figure 5.6: Method 1 - MPT for special regions
Assigning Curves to Stored Selections
Step 1: Set the MPT Target Type to MPT Stored Selection Calculation.
Step 2: Click Generate Stored Selection of Zones. The system will automatically populate the table with subdomains that follow the _mpt_ naming rule.

Figure 5.7: Stored Selection of Zones
Step 3: For each Stored Selection in the table, choose the appropriate MPT Curve from the dropdown in the MPT Curve column.
Step 4: Use the Add (+), Edit, or Delete actions to manually manage the list if needed.
Method 2: Stress Classification Line (SCL)
This method provides a detailed, localized assessment along a straight line through the thickness of a component wall, commonly used in compliance with design codes such as ASME.

Figure 5.8: Method 2 - MPT for SCL
Assigning Curves to SCLs
Step 1: Set the MPT Target Type to SCL.
Step 2: Click the Edit button (Gear icon) to create a new SCL entry in the table.
Step 3: In the SCL Information panel that appears below, define the path's properties:
- SCL Path Name: Give the path a unique, descriptive name.
- MPT Curve: Use the dropdown to assign the appropriate MPT Curve for this specific location.
- Start Point / End Point: Define the beginning and end of the line by entering their XYZ coordinates or by picking nodes directly from the 3D model.

Figure 5.9: Defining SCL manually by selecting nodes on the model
Step 4: Click Save Properties to save the SCL path. It will then be added to the list above. Users can use the Edit and Delete actions to manage the SCLs in the table.
Note: When selecting nodes for SCL paths, users may need to use the Clip Planes tool to view and access internal geometry. To enable this tool, go to the top-left corner of the working window and select Configure Clip Planes

Figure 5.10: Clip Plans tool
5.3. MPT Applet Settings
The MPT Applet Settings tab within the Reactor MPT Analysis Configuration wizard defines how the analysis applet handles and validates incoming sensor data during live operation. These configurations ensure data integrity, optimize computational performance, and control the automated execution of MPT assessments.

Figure 5.11: MPT Applet Settings tab
This section contains key parameters that govern the behavior of the applet:
- FMT Date Time: Specifies the datetime format used for sensor data input. Correct configuration is critical to avoid parsing errors and ensure continuous simulation runs. This setting offers two options:
- Date Time ISO Format: Uses the ISO 8601 standard, which is the default for most integrations like InfluxDB. Example: 2025-08-01T14:30:00Z. Recommended for standardized and time zone-aware data feeds.
- Date Time Format: Allows users to define a custom format (e.g., dd/MM/yyyy HH:mm:ss or MM-dd-yyyy HH:mm). Use this option when handling non-standard or local formats, such as imported CSV files.
- Date Time ISO Format: Uses the ISO 8601 standard, which is the default for most integrations like InfluxDB. Example: 2025-08-01T14:30:00Z. Recommended for standardized and time zone-aware data feeds.
- Trigger Simulation Interval: Defines how often the MPT analysis will be executed automatically. The interval is specified in seconds (for example, 300 seconds = 5 minutes). This setting ensures the system runs at a consistent frequency for timely assessments.
- Maximum of Gap Seconds: Sets the maximum allowable time gap (in seconds) between the current analysis step and the most recent data point for it to be considered valid as an initial state.
- Maximum of Allowable Delta: Defines the maximum permissible difference between a physical metal sensor reading and the corresponding simulation-based value. This parameter serves as a validation check to ensure alignment between the digital model and the actual asset.
- Allow Missing: A toggle that determines the applet's response when sensor data is missing:
- Enabled: The simulation continues even if some sensors do not provide data.
- Disabled: The process halts, and an error is raised when any sensor input is missing.
- Enabled: The simulation continues even if some sensors do not provide data.
- Activate Skipped Simulation Method: Enables an optimization feature that skips full simulation runs when temperature changes are minimal, reducing computational load.
- Delta Threshold: The maximum change in temperature allowed for skipping the simulation.
- Threshold: An absolute temperature value linked to skip logic.
- Delta Threshold: The maximum change in temperature allowed for skipping the simulation.
- Minimum of Schedule Hours: Defines the shortest allowable time interval between scheduled simulation runs, regardless of whether the "Activate Skipped Simulation Method" is enabled or minimal change conditions are met, ensuring a run is still triggered.
- Asset ID: The unique identifier associated with the current asset configuration, ensuring data and results are correctly linked to the right model.
- Email Receivers: Allows users to list email addresses to receive notifications about the execution logs.
6. Sensor Configuration
Once the simulation models are built and the MPT configurations are completed, the next step is to prepare the model for live data integration using the Sensor Configuration Wizard. This is done directly within the simulation model, where the sensor information is defined.
Before reaching this step, the asset’s database containing sensor readings should be connected to the Akselos system through the Akselos Portal. During this connection process, the sensors to be used in the simulations are selected and their treatment specified. The confirmed tag names from this selection are now retrieved and then applied in the Sensor Configuration Wizard, ensuring that each digital placeholder in the model corresponds exactly to its physical sensor on the asset.
Note: At the current stage, the system connection process is not available for self-service. To proceed with integration, please contact an Akselos engineer at [email protected].
The following part will demonstrate how to use the Sensor Configuration Wizard within the simulation model, assuming that the sensor list and their corresponding tag names have already been confirmed.

Figure 6.1: Workflow of the Sensor Configuration
To configure a sensor, users must specify the following key attributes:
- Type: The category of the sensor (e.g., temperature, pressure, or level).
- Tag Name: The unique identifier that matches the sensor tag in the plant’s data historian. This ensures proper mapping between the digital model and the physical sensor.
- Location: The sensor’s exact position on the reactor, typically defined by XYZ coordinates.
- Thickness: The local wall thickness at the sensor’s location, if applicable.
Once configured, the system uses the Tag Name to recognize and link the incoming sensor data to its designated placeholder during live monitoring. This step completes the connection between the model and the plant, enabling continuous analysis and real-time assessment in the Akselos platform.

Figure 6.2: Sensor Configuration interface

Figure 6.3: Sensor Configuration Navigation
6.1. Stored Selections
This first section of the wizard is used to identify the inner and outer boundaries of the reactor model. Defining these boundaries is essential for the wizard to perform automated calculations. For example, when users configure a Metal Temperature sensor and set its Shell Thickness to "Auto Compute," the wizard uses these defined inner and outer surfaces to accurately measure the thickness at the sensor's specific location.

Figure 6.4: Stored Selections in the Sensor Configuration Wizard
The stored selection will be retrieved in the model created in the Model_Load_configuration wizard. By default, and recommendation, these should be selected for any sensor.
- Inner Sideset Selection: Choose the Stored Selection containing all inner surfaces (e.g., All Inner Surfaces).
- Outer Sideset Selection: Choose the Stored Selection containing all outer surfaces (e.g., All Outer Surfaces).
6.2. Sensor Information
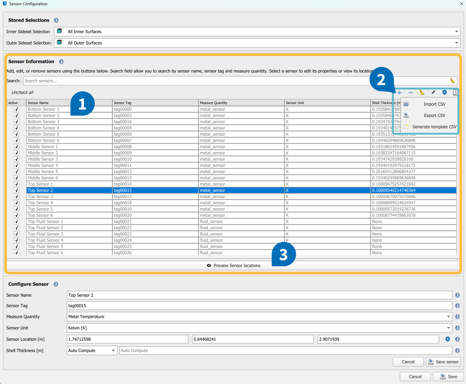
This section is the main dashboard for managing all the sensor placeholders linked to the reactor model. This area allows users to add, edit, remove, and view all configured sensors. Its primary purpose is to provide a centralized place to manage the data links between the physical asset and the digital twin.

Figure 6.5: Sensor information in the Sensor Configuration Wizard
The key functions are:
1. Sensor Table: Displays a list of all configured sensors with their core properties (Name, Tag, Measure Quantity, etc.).
2. Sensor Management Controls: The icons above the sensor table allow users to manage the sensors in the list.
- Add New Sensor: Click the + icon to open the "Configure Sensor" panel at the bottom of the window, allowing users to define and add a new sensor to the table.
- Remove Sensor: Select one or more sensors from the table and click the - icon to permanently delete them from the configuration.
- Edit Sensor: Select a single sensor from the table. Its current properties will populate the "Configure Sensor" panel below, where users can make changes and click "Save".
- Activate/Deactivate Sensors: Use the Active checkbox next to each sensor to include or exclude it from the analysis without deleting it. The Uncheck all link provides a quick way to deactivate all sensors at once.
3. Bulk Management (CSV): This menu provides functions for efficient bulk management of sensors:
- Generate Template CSV: Downloads a blank CSV template with the correct headers. users can populate this file with the sensor information (Name, Tag, Location, etc.) in a spreadsheet application.

Figure 6.6: Template CSV file information
- Import CSV: Uploads a prepared list of sensors from a CSV file to configure dozens or hundreds of sensors at once.
- Export CSV: Exports the current list of sensors from the Sensor Table into a CSV file. This is useful for saving the current configuration for backup or validation purposes.

Figure 6.7: Message to announce the success and path of the saved file
4. Preview Sensor Locations: This function allows you to visualize the physical locations of the configured sensors on the 3D model to verify they are placed correctly.
- Preview All Sensors: Clicking the main "Preview Sensor Locations" button without a specific sensor selected will display only the sensors currently listed in the Sensor Table with the defined sensor tag.

Figure 6.8: Previewing all sensor locations
- Preview a Single Sensor: To check a single sensor, select it from the Sensor Table before clicking the "Show sensor location in 3D view" button. This is useful for verifying the position of a sensor that users have just added or edited.

Figure 6.9: Previewing the location of the selected sensor
6.3. Configure Sensor Properties
When users add a new sensor or edit an existing one, the Configure Sensor dialog box appears. Each field in this dialog is explained below.

Figure 6.10: Configuring Sensor
Sensor Name
To enter a unique and descriptive name to identify this sensor within the system (e.g., "Fluid Inlet Temp").
Sensor Tag
To enter a unique tag or ID that matches the physical sensor's identification code in the plant's data historian (e.g., "TI-101"). This tag is used to link the digital twin to the physical asset.

Figure 6.11: Example of data from the physical sensors
Measure Quantity
To select the physical quantity that this sensor measures. The available options are:
Table 6.1: Supported sensor type and purpose

Sensor Unit
To select the appropriate unit of measurement for the sensor's data. The available units depend on the Measure Quantity selected.
- Temperature Units: Kelvin (K), Celsius (°C).
- Pressure Units: Pascal (Pa), Kilopascal (kPa), Megapascal (MPa).
- Level Units: Meter (m), Centimeter (cm), Millimeter (mm).
Location and Measurement Fields
The fields required to define sensor positions and their measurement parameters vary depending on the selected Measure Quantity. Understanding the location reference system is essential: the origin point (0,0,0) and global coordinate system used here come directly from the CAD model and mesh prepared during the preprocessing stage.
For Metal Temperature, Fluid Temperature, and Pressure Sensors
- Sensor Location [m]: Enter the 3D coordinates (X, Y, Z) of the sensor’s physical location on the reactor, using meters as the unit.
- Shell Thickness [m] (Metal Temperature Sensors Only): Specifies the wall thickness of the reactor at the sensor’s location. This can be set to:
- Auto Compute: The system automatically retrieves the thickness from the mesh.
- Manual Entry: Input a user-defined thickness in meters.

Figure 6.12: Configuring the Metal Temperature Sensor
For Level Transmitters
- Transmitter Bottom - Top [m]: Defines the vertical measurement range of the level transmitter by specifying two sets of 3D coordinates (X, Y, Z):
- Bottom Position: The lowest point of the measurement range.
- Top Position: The highest point of the measurement range. Both positions must be expressed in meters and follow the same global coordinate reference as the rest of the model.

Figure 6.13: Configuring the Level Transmitter Sensor
6.4. How to Manually Add a Sensor
Follow these steps to add a single sensor to the configuration.

Figure 6.14: Adding a single sensor
Step 1: Select Boundaries: In the Stored Selections section at the top, ensure that the All Inner Surfaces and All Outer Surfaces selections are correctly assigned.
Step 2: Add New Sensor: In the Sensor Information section, click the Add button (+ icon). This will open the Configure Sensor dialog at the bottom of the window.
Step 3: Define Properties: Fill in all the required fields for the new sensor (Sensor Name, Sensor Tag, Measure Quantity, Location, etc.).
Step 4: Preview Location (Optional): Before adding the sensor, users can click the Preview Sensor Locations button to visually confirm its position on the 3D model.
Step 5: Save the Sensor: Click the Add Sensor button. The new sensor will be saved and will appear in the Sensor Table above.
7. MPT Assessment and Live Processing
The base models are now prepared, but to deliver meaningful results, they require real-world temperature and pressure data. The next step is to save both models (File > Save) and synchronize them to the cloud (Collection > Sync with Portal).
Figure 7.1: Sync with Portal.
To enable continuous monitoring and live analysis, Akselos provides a sensor integration process managed by our support team. Please contact [email protected] to initiate the setup.

Figure 7.2: Model created from Reactor Wizard
On the other side, users will need to provide essential details for each sensor, including the unique Sensor Tag from the plant’s data historian and its physical XYZ coordinates on the reactor. This information is used in the Sensor Information Wizard to create digital connection points between the model and the asset. Once configured, live sensor data is streamed into the Akselos database, where it is automatically mapped to the corresponding model locations using the Sensor Tags.
After integration, the Akselos MPT Assessment workflow runs automatically. Live temperature data flows into the Heat Model, which performs a heat transfer analysis and generates a complete thermal profile for the entire reactor. This thermal profile is then applied to every node in the Stress Model. At the same time, live pressure data is sent to the Stress Model, which executes a structural analysis to calculate maximum principal stresses at critical locations. Finally, these calculated stresses are compared against the allowable stresses defined in the MPT curves to compute the Utilization Factor (UF), the primary safety indicator showing whether the reactor is operating within safe limits.
Figure 7.3: The Akselos MPT Assessment workflow
All results, including the UF, are presented in the MPT Dashboard, where operators can monitor the real-time safety status of the reactor. For detailed instructions on how to navigate and interpret the dashboard, refer to the MPT Dashboard User Manual.

Figure 7.4: The MPT Assessment Dashboard
8. Final Thoughts
Thank you for using the Structural Performance Management for Reactor User Manual. We hope this guide has provided clear instructions and helpful context for setting up, solving, and assessing the Reactor models with confidence. If you encounter any issues or have additional questions, please don’t hesitate to reach out to our support team at [email protected]. We are here to assist you in ensuring a smooth and accurate simulation experience. For updates, training resources, or to provide feedback, please visit the Akselos Portal or contact your account representative directly.