1. Introduction
The AKSELOS Structural Performance Management (SPM) for Flanges tool is a specialized simulation tool that supports engineers in evaluating the structural behavior and sealing performance of bolted flange joints during hot bolting procedures, refers to the sequential loosening and retightening of bolts while the flange remains pressurized, which introduces complex interactions between gasket compression, bolt preload, and flange deformation.
In this article, is to guide users through the process of creating a complete flange joint model using the tool and performing a full integrity assessment based on a specific real-world use case.
This article is part of a larger tutorial series designed to help users build confidence and proficiency in using the tool through practical, step-by-step examples:
- SPM for Flanges - User Manual
 - Case study: Flange Tightening Sequence Optimization
 - Case study: Full Bolting vs. Partial Bolting Configurations
 - Case study: Risk-Based Hot/Half Bolting Procedures
 
To help you better understand how the SPM for Flanges tool is used in practice, the following workflow outlines the full modeling and assessment process for this case study — from geometry input and load definition to results interpretation and performance evaluation of the gasket, bolts, and flange.

Figure 1.1. SPM for Flanges user journey
Note: This article is based on the SPM for Flanges tool – Version 2025.04. If you need assistance with installation or setup, please don’t hesitate to contact our support team.
2. Problem Statement and Objectives
Risk-Based Hot Bolting Procedure Under Normal Operating Conditions
This case study explores the structural response of a pressurized flange joint during a hot bolting procedure, in which a bolt is replaced without shutting down the system. This approach is often necessary when a damaged or corroded bolt is found during inspection, and halting operations would lead to significant production losses.
To ensure the procedure can be performed safely, a clamp support is added to maintain the integrity of the joint while one bolt is removed and replaced. The simulation evaluates whether the flange can sustain normal operating pressure throughout this process without excessive rotation or SCL (Stress Classification Line) deviation that could lead to leakage or failure.
This case outlines how to build and analyze a bolted flange model to simulate hot bolting under support conditions, helping engineers determine whether the bolt can be safely replaced during operation.

Figure 2.1. FLANGE WITH ONE BOLT NEEDS TO BE REPLACED
Summary of Model Configuration
- Geometry: Flange assembly with 12 bolts, spiral wound gasket, and connected pipe/weld (included in flange body).
 - Materials: SA-105 for flange, SA-193 B7 for bolts, graphite-based spiral wound gasket.
 - Boundary Conditions & Loads: Add a clamp and remove one bolt under normal working condition.
 
Focus of This Case Study
This case study is designed to help users understand how to simulate and evaluate a hot bolting procedure on a pressurized flange joint using the SPM for Flanges software. Through this exercise, users will learn how to configure the model with appropriate clamp support, remove and replace a bolt under operating pressure, and assess the effects of this operation on flange rotation and Stress Classification Line (SCL) results. The goal is to determine whether hot bolting can be safely performed without compromising the structural integrity or sealing performance of the joint.

FIGURE 2.2. THE STRESS RESULT OF THE FLANGE
Note: In the hot bolting procedure, a clamp is a temporary external support installed around the flange to maintain joint integrity while a bolt is removed and replaced. It helps redistribute the load and minimize flange rotation or separation during the bolt replacement process.
3. Before we start
Before diving into model creation, there are a few essential steps to ensure you have the proper setup and access required to work with the SPM for Flanges tool. Follow these steps carefully to avoid issues during the modeling and assessment process.
Step 1: Set Up Your Account and Access. You’ll need an Akselos account with appropriate access permissions to the correct location. This is necessary to download the tool, create new model collections, and manage your simulations. If you haven’t already, review the following articles:
- [Create Akselos Portal Account] – Required to access the platform and use the tool.
 - [Akselos Portal for New Users] – Provides an overview of the platform’s features and interface.
 
Step 2: Install the Latest Akselos Modeler. Ensure you have the most up-to-date version of the Akselos Modeler installed. If you’re unsure or need help obtaining it, please contact Akselos support for assistance.
Step 3: Organize Your Working Folder. Efficient data management is key to a smooth workflow. Follow the best practices outlined in the article below to set up your simulation folders properly:
- [Working Folder and Data Management] – Recommendations for organizing files and managing simulation data on your local drive.
 
Step 4: Start with a New Model Collection. Once your environment is ready, you can begin building your model by creating a new collection and importing it for workspace preparation. Refer to:
- [Start Building Your Model with a New Collection] – Step-by-step instructions on how to set up and manage a new model collection in the portal.
 
Completing these steps and familiarizing yourself with the articles above will help ensure a stable starting point for building and analyzing your flange joint models using the SPM for Flanges tool.
Bonus Track
As an additional resource, we’ve prepared a sample collection that demonstrates how the setup and simulation are structured within the Akselos environment. This example can serve as a helpful reference as you follow the tutorial or build your own model. You can access the sample collection here:
4. Model Creation
Step 0: Preparation
Create a New Collection on Akselos Portal
On the Akselos Portal, a blank collection is the starting point for building any simulation model. A collection acts as a container for your project data and exists in two locations:
- Locally on your drive (where you build the model)
 - On the cloud (where the solver engine runs)
 
These two are kept synchronized through a sync process (see Step 6).
To get started:
Step 1: Log in to the Akselos Portal (https://portal.akselos.com) using your account.
Step 2: Go to your workspace (e.g., your organization or team space like: https://portal.akselos.com/SPM_for_Flanges_Trial/<Your _Folder>).
Step 3: Click New Collection, enter a name (e.g., Case_study_2).
Note: Avoid using spaces in the name. Use underscores (_) instead to prevent errors.

FIGURE 4.1. CREATING NEW COLLECTION
Step 4: Wait for the collection to be successfully created.
Connect SPM for Flanges to the Cloud
To import collections, sync data, and submit simulation jobs, you need to connect your software to the cloud.
Step 1: In the SPM for Flanges software, go to the top left corner: Cloud ➔ Server Authentication.

FIGURE 4.2. OPENING THE SERVER AUTHENTICATION WINDOW
Step 2: In the authentication window, enter your Akselos username and password/token.
Step 3: Click Check and wait for the indicator light to turn green

FIGURE 4.3. CHECKING THE STATUS OF SERVER CONNECTION
Common Connection Errors:
- Yellow light : Internet connection issue
 - Red light : Incorrect username or password/token
 
Import the Collection into SPM for Flanges
Once connected to the cloud:
Step 1: Navigate to Collections ➔ Import Collection.

FIGURE 4.4. OPENING THE IMPORTING COLLECTION WINDOW
Step 2: In the pop-up window, locate your newly created collection (e.g., Case_study_1) and click Import Collection.

FIGURE 4.5. IMPORTING the collection to the local machine
Step 3: Wait for the import to finish. You’ll know it’s complete when the collection name appears in the title bar of the software interface.

FIGURE 4.6. The importing collection process notification
Download the Material Library
The material library is stored on the cloud and must be downloaded each time you launch the software (more details in Step 3).
Note: The material library requires special access permissions. If you’re unable to download it at this step, please contact our support team at [email protected] to request access. We’ll assist you in the shortest time possible.
Step 1: Geometry setup
This example demonstrates how to create a flange joint model based on ASME B16.5 (2020) with a Class 300 rating and a Nominal Pipe Size (NPS) of 8 inches. The resulting flange has an outer diameter of 381 mm and includes 12 bolts.

FIGURE 4.7. SPM for flanges - define geometry
How to Input:
Step 1: In the Akselos Modeler, select SPM for Flanges from the tool drop-down list.
Step 2: Navigate to the Geometry Tab.
Step 3: Input the following parameters:
- Standard: ASME B16.5
 - Class: 300
 - NPS: 8
 
Step 2: Define Materials
This flange joint model consists of three main components: the flange, bolt, and gasket. Each part is assigned specific material properties to accurately represent typical industrial conditions. The flanges are modeled using carbon steel forgings, following the ASTM SA 105 specification with UNS designation K03504. The bolts are defined using ASTM SA 193 Grade B7 alloy steel, which is suitable for high-temperature and high-pressure environments. The gasket is modeled as a spiral wound type from the graphite group, chosen for its ability to maintain sealing performance under elevated temperatures and in contact with process fluids.

FIGURE 4.8. SPM for flanges - download material database
To input material data in the Akselos Modeler, follow these steps:
Step 1: Navigate to the Material tab
Step 2: Download Material Library
- Go to the Material tab.
 - Download the full materials library.
 - Once the download is complete, the Define button will become available.
 
Note: Access to the material library requires permission. If you are unable to download it at this step, please contact our support team at [email protected] to request access. We’ll assist you in the shortest time possible so you can continue your setup without interruption.Step 3: Assign Material to Flange

FIGURE 4.9. SPM for flanges - define and assign material for the model's part
- Click Define and enter the following:
- Behaviour: Elasticity Materials
 - Product Form: Forgings
 - Spec. No: SA-105
 - Type/Grade: undefined
 - Alloy desig./UNS No: K03504
 - Class/Cond./Temper: undefined
 
 - Behaviour: Elasticity Materials
 - Click Apply to save.
 
Step 4: Assign Material to Bolt
- Behaviour: Elasticity Materials
 - Product Form: Bolting
 - Spec. No: SA-193
 - Type/Grade: B7
 - Alloy desig./UNS No: G41400
 - Class/Cond./Temper: undefined
 
Step 5: Assign Material to Gasket
- Behaviour: Gasket Material
 - Material Group: Graphite
 - Name: Spiral Wound Gasket
 

FIGURE 4.10. SPM for flanges - materials assigned to flange, bolt, and gasket
You can view detailed material properties, such as thermal expansion or Young’s modulus by clicking the information button in the material library window. The corresponding values will be automatically shown in the table and chart panel.
Step 3: Defining Loads and Boundary Conditions
The Boundary Conditions tab in the SPM for Flanges software allows users to define the load values used in the simulation and configure contact interactions between components, such as bolt–flange and gasket–flange interfaces. In this case study, the focus is on simulating both the normal operating condition, which includes internal pressure, temperature, and bolt pretension, and the hot bolting condition, where a clamping load is introduced to support the flange while a bolt is removed and replaced under pressure.
Maybe you know: The clamping load in SPM for Flanges software is simulated in the model as a normal load on the top of the flange end, applied perpendicular to the flange surface, representing the physical effect of the clamp during the bolt replacement process.

FIGURE 4.11. SPM for flanges - set up boundary conditions
To set up the simulation for this hot bolting scenario, the following load and boundary conditions are applied:
- Internal Pressure: Apply 0.7 MPa to the inner surfaces (borer) of the flanges.
 - Temperatures:
- Environment temperature: 22°C
 - Assembly temperature: 22°C
 - Operating temperature: 100°C
 
 - Environment temperature: 22°C
 - Bolt Pretension Load: Apply a torque value of 120 kN to simulate initial bolt tightening.
 - Clamping Load: Apply a -152 kN force in the Z direction.
 
Note: The default direction for normal loads is Z+. To accurately represent the clamping load vector, the value must be entered as negative.- Contact Conditions: Leave general contact settings as default.
- Flange–Gasket contact: Frictional
 - Bolt–Flange contact: Bonded
 
 
Note: No piping load is included in this case.
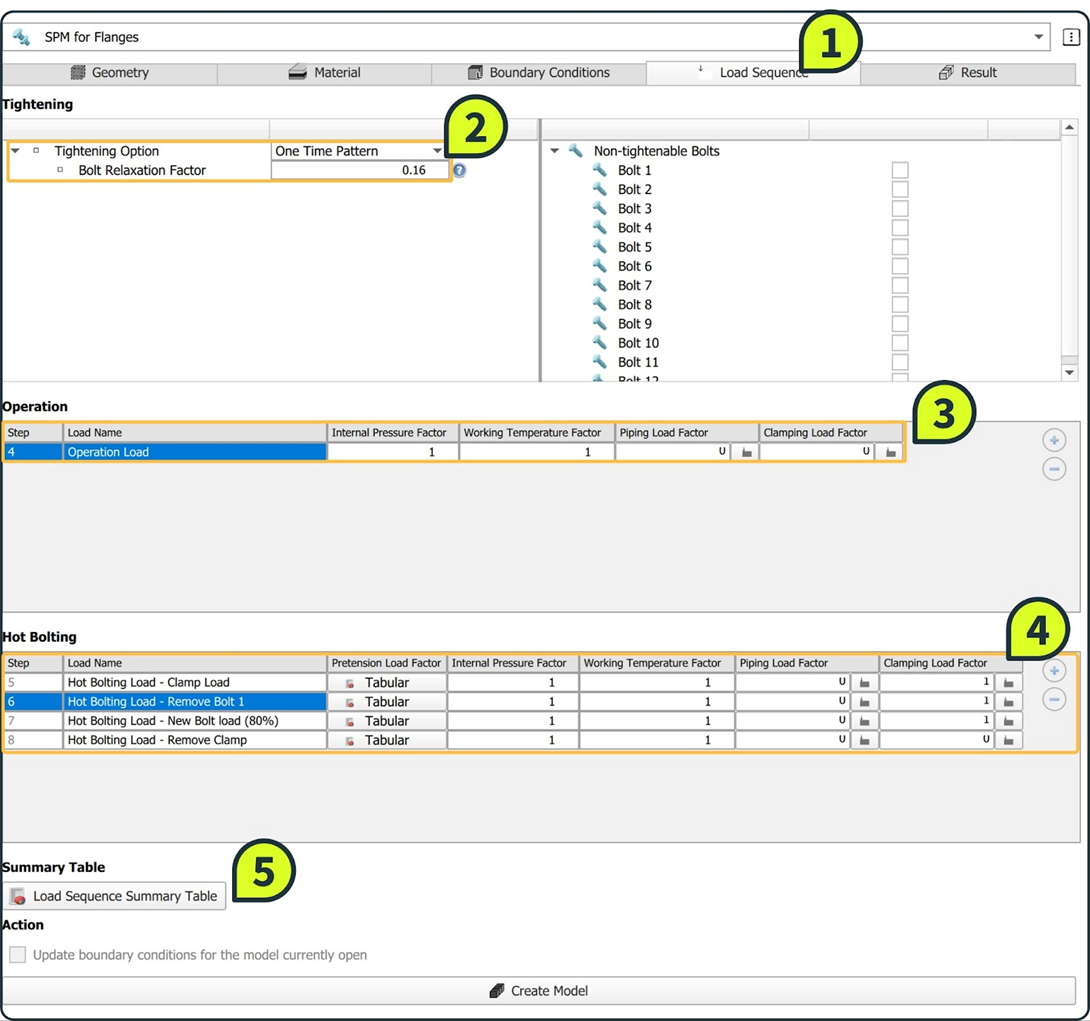
Step 4: Load Sequence Setup
In this simulation model, the focus will be on the operation phase and the hot bolting phase. During these stages, we will activate the clamping load and adjust the bolt pretension settings by customizing the load sequence stages (Open, Load, and Lock) to realistically represent the bolt replacement process in a hot bolting scenario.
The procedure can be summarized as follows:
- Tightening Phase: This represents the initial assembly of the flange joint before entering operation. All bolts are installed simultaneously using a one-time tightening pattern. In the load sequence, this is represented by the first three steps.
 - Operation Phase: This step simulates the flange joint under normal operating conditions, with internal pressure applied and all bolts engaged.
 - Hot Bolting Phase: After a period of operation, a rusted or damaged bolt is identified. The hot bolting procedure is simulated through the following steps:
- Add Clamping Load: A temporary external load is applied to the flange to simulate clamp support during bolt replacement.
 - Replace the Bolt: The damaged bolt is first opened, a new bolt is installed and loaded, and finally locked to restore pretension.
 - Remove Clamp and Resume Operation: The clamp load is removed, and the flange returns to normal operation with the new bolt in place.
 
 - Add Clamping Load: A temporary external load is applied to the flange to simulate clamp support during bolt replacement.
 
The detailed steps to configure this simulation using the SPM for Flanges software are outlined below.

FIGURE 4.12. SPM for flanges - set up load sequence
To configure the simulation sequence for the hot bolting scenario, follow the steps below:
Step 1: Navigate to the Load Sequence tab in the SPM for Flanges software.
Step 2: Tightening Phase
- Set the tightening option for all bolts to One Time Pattern.
 - Set the Bolt Relaxation Factor to 0.16, representing a 16% loss in pretension after assembly.
 
Step 3: Normal Operation Phase
- This step simulates the flange joint under operating conditions.
 - All loads (internal pressure, temperature, and bolt pretension) are activated by default.
 - Deactivate the clamping load at this stage, as the clamp has not yet been installed.
 
Step 4: Hot Bolting Phase. This phase includes four steps to simulate the full bolt replacement process under pressure: Apply clamping load ➔ Remove the old bolt ➔ Install and tighten the new bolt ➔ Remove the clamp.
FIGURE 4.13. SPM for flanges - set up the bolt replacement process
- Step 4a: Click Add Row to create three additional steps.
 - Step 4b: For bolt replacement, the bolts are divided into two parts (upper and lower halves). Pretension load will be applied across these two parts to simulate realistic bolt tightening behavior. Then, configure the following steps:
- Step 6 – Open: Set pretension load factor = 0. At this stage, the pretension and displacement constraints are removed, leaving only the bolt geometry in the model.
 - Step 7 – Load: Set pretension load factor = 0.8. This applies 80% of the original pretension value defined by the user, representing the re-tightening of the newly installed bolt.
 - Step 8 – Lock: Lock the relative displacement between the two bolt halves to simulate the final tightened state.
 
 - Step 6 – Open: Set pretension load factor = 0. At this stage, the pretension and displacement constraints are removed, leaving only the bolt geometry in the model.
 - Step 4c: In Step 8, deactivate the clamping load (set factor = 0) to simulate the clamp being removed, and deactivate the piping load in all steps (set factor = 0), as it is not used in this case.
 - Step 4d (Optional): Rename each step for clarity, e.g., "Clamp On", "Bolt Replace", "Clamp Off", etc.
 
Step 5: Final Check. Use the Load Sequence Summary Table to review all defined steps and confirm that load factors and conditions are correctly applied throughout the simulation.

FIGURE 4.14. SPM for flanges - check the load sequence summary table
Step 5: Automatic model creation
Once all input parameters are completed, users should review all settings before clicking Create Model. The software will then automatically generate a fully configured model, eliminating the need to manually go through the CAD and meshing stages.
After the model is created, users can review all predefined settings directly in the Model Structure Tree under the Model Ribbon. This is a good opportunity to confirm that all setup parameters have been correctly applied before proceeding.
FIGURE 4.15. Model created from the Spm for flanges tool
Final Checks After Model Creation:
Check Created Components
- There will be three main components in the model: Flange, Bolt, and Gasket.
 
Check Materials
- Go to Components, then select a component (e.g., Bolts).
 - Under Subdomain, choose the specific part you want to inspect.
 - Material details will be shown in the property panel below.
 
Check Boundary Conditions
- Constraints: Navigate to Boundary Conditions > Geometry Constraints. Selecting a constraint will highlight its location in the model.
 - Contact Settings: Go to Contact Interactions, then click a contact surface to view its type and assigned settings.
 
Check Loads
- In the Load Cases section, use the drop-down menu to browse through all defined loads.
 - Although the tool may automatically create multiple load cases (typically five by default), in this tutorial, you only need to focus on the internal pressure and clamping load.
 
5. Analysis Results & Assessment Metrics
Step 6: Data synchronization
Once the model is fully created and all settings have been verified, the next step is to save the model and sync it to the cloud, where the Akselos solver engine operates. This step is essential for ensuring that the solver has access to the complete model data. After the solve, results will be automatically sent back to the SPM for Flanges software for visualization and further examination.
Saving the Model
The simulation model will be saved within the aks_files folder, with the format of *.aks: Partial_bolting.aks for example.
To save the file: Go to File > Save, or press Ctrl + S
Important: Do not use spaces in the file name, as this may cause errors. Instead, use underscores (_). Example: model_name.aks
Syncing the Model to the Cloud
Step 1: Go to Collections ➔ Sync with Portal.
Step 2: Click Commit and Close to complete the sync process.
Step 3: Log in to the Akselos Portal and open your collection to verify that the model has been uploaded successfully and is ready for solving.
Submit solve
Step 1: Navigate to Solution ribbon
Step 2: Click Solve to send the job to the cloud solver.

FIGURE 4.16. Solving model
This model is relatively detailed, with nearly one million degrees of freedom (DOFs), so the simulation may take approximately 20 minutes to complete. Once finished, the solution will automatically download and display in the graphics window for visualization.
Progress can be monitored in the Solutions Panel, where each child solution is labeled according to the steps defined in the Load Sequence tab
- Tightening: One Time – Pre-load
 - Tightening: One Time – Relaxation
 - Tightening: One Time – Lock
 - Operation Load
 - Hot Bolting Load - Clamp Load
 - Hot Bolting Load - Remove Bolt 1
 - Hot Bolting Load - Install new Bolt (80%)
 - Hot Bolting Load - Remove Clamp
 
Step 7: Flange rotation and SCL assessments
Checking Solution Fields of the model

FIGURE 4.17. Checking the solution fields of the model
To examine the stress distribution:
Step 1: Go to the Solution Fields ribbon.
Step 2: Select a child solution (Remove one bolt for example)
Step 3: Select the desired solution field for examination (Von-mises for example)
Using the SPM for Flanges Tool - Results tab
This case study evaluates two important structural metrics: flange rotation and Stress Classification Line (SCL) results. These assessments provide critical insight into the flange’s mechanical behavior during the hot bolting procedure.
The purpose of the flange rotation check is to verify whether the flange face displacement remains within the acceptable limit—typically 1 degree of rotation. The SPM for Flanges tool automatically scans the entire flange circumference and identifies the location of maximum rotation. In this case, this check is especially relevant at the step where the bolt is removed, immediately after applying the clamp support. As shown in the flange rotation chart, the polar plot marks the radial position of maximum rotation, while the accompanying graph compares actual flange rotation to the predefined rotation limit. Any value approaching or exceeding this limit could indicate potential sealing issues or joint instability.
FIGURE 4.18. SPM for flanges - check the flange rotation
To generate this output:
Step 1: Navigate to the Result tab.
Step 2: Under Component, select Flange. In Results, choose Flange Rotation.
Step 3: Select the appropriate simulation step (e.g., Remove one bolt).
Step 4: Click Load Flange Rotation Chart Data.
The SCL assessment focuses on the risk of plastic collapse by categorizing the stress state along predefined paths—SCL-1 (gasket area), SCL-2 (hub transition), and SCL-3 (flange neck). These lines are visually shown on the flange cross-section. The software provides two types of stress comparisons:
- Membrane stress
 - Membrane + bending stress
 
Each is plotted against the Local Primary Stress Limit (SPL) for validation. The chart and table allow users to compare actual results with allowable limits, ensuring that stress levels remain within safe boundaries.
FIGURE 4.19. SPM for flanges - check the SCL results
To compute SCL results:
Step 1: Navigate to the Result tab.
Step 2: In the Component dropdown, select Flange. In the Results dropdown, select SCL Result.
Step 3: On the left panel under Solution, choose the desired load step (e.g., Remove one bolt).
Step 4: Click Load Flange SCL Chart Data to generate the chart and result tables.
Step 5: (Optional) Use the Slice Angle input or scan tool to locate the slice with the maximum SCL result. This helps identify the most critical stress path on the flange cross-section for further evaluation.
In addition to evaluating flange rotation and SCL results, users can further enhance their assessment by using built-in tools to calculate bolt stress and generate the Gasket Risk Matrix. These features provide more detailed insights into local stress distribution and sealing performance, supporting a more comprehensive evaluation of the flange joint under hot bolting conditions. By combining multiple result types, engineers can make more confident, data-driven decisions before executing any maintenance procedures in the field.

FIGURE 4.20. SPM for flanges - risk matrix for the gasket

FIGURE 4.21. SPM for flanges - the bolt stress
6. Conclusion
This case study demonstrated how to simulate and evaluate a hot bolting procedure on a pressurized flange joint using the SPM for Flanges tool. By introducing clamp support and simulating the removal and replacement of a bolt under pressure, the model allowed for a detailed assessment of structural response during the operation. Results from bolt stress, flange rotation, and SCL evaluation confirmed that the joint remained within safe limits throughout the procedure. This workflow highlights how simulation can be used as a risk-based planning tool to validate hot bolting operations without compromising flange integrity or requiring system shutdown.
Disclaimer
These tutorials are intended for instructional purposes only, to help users understand how the FHB tool operates within the SPM for Flanges software. The models and results presented here are not based on any real-world flange assemblies, and should not be used as the basis for evaluating or validating any actual engineering designs.
All input parameters used to create and simulate the model are conceptual examples. Users are responsible for independently verifying and validating all input data and ensuring its suitability for their specific use cases or engineering assessments.